← Devlog

14 Janvier 2026 - LLM Battle - philosophie de conception

LLM Battle

La proposition de code de Claude est à revoir et j'ai à disposition Claude Code, Gemini 3 Pro et Devstral-2. Testons les sur l'amélioration du Front Controller.

Comparaison

Je compare les différentes implémentations:

J'ai une préférence pour la qualité de code de Claude Code. Mais je suis très agréablement surpris du niveau de Devstral-2 il est vraiment très proche! Gemini 3 Pro fait le taf aussi.

La principale difficulté ici est d'apporter le contexte nécessaire. En expliquant ce que l'on souhaite d'un point de vue architecture de code, les résultats sont logiquement très différents.

Philosophie de Conception

L'approche SOLID est très intéressante, mais pas adaptée dans toutes les situations.

Je choisi l'approche SOLID pour le coeur du Framework, une approche KISS (Keep it simple, stupe) pour la partie Utilisateur et YAGNI (you ain't gonna neet it) pour les features en cours.

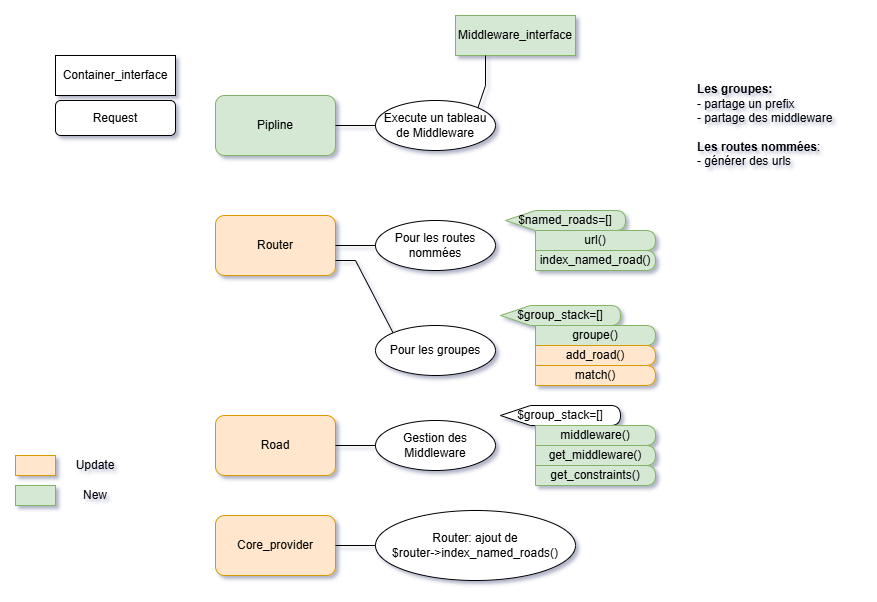
Front Controller v2

Cela me permet de mieux travailler avec Claude et de tenter une deuxième itération:

Effectivement c'est mieux, mais je ne suis toujours pas satisfait. Je luis explique la philosophie de conception et réitère:

Je me retrouve avec une proposition qui correspond à ce que je souhaite, je peux maintenant implémenter.

Je vais devoir maintenant développer la partie "MVC" si je veux tester tout cela correctement.


Le fait d'être en mesure de comprendre le code est ici un avantage cruciale.